メディア

I3Cって何? 特長と使い方を基礎から解説Q&Aで学ぶマイコン講座(113)(3/4 ページ)

» 2026年03月25日 10時00分 公開

ホットジョインメカニズム

 ホットジョインメカニズムとは、通信中のバスへのターゲットを追加する際の規定です。I2Cでは、通信中のバスへデバイスを追加する規定はありませんでしたが、I3Cでは規定されました。

 ターゲットがホットジョインメカニズムを使って、バスに参加する時は、ホットジョインリクエストから始まります。この時、ターゲットがホットジョイン機能を備えていて、まだアドレスが割り当てられていない条件が必要です。そして、コントローラーがバス上でホットジョイン機能を有効にしている必要があります。

 ホットジョインリクエストが開始されると、コントローラーはリクエストを承認し、動的アドレスを割り当てます。アドレスが割り当てられれば、ターゲットは通信を開始できます。

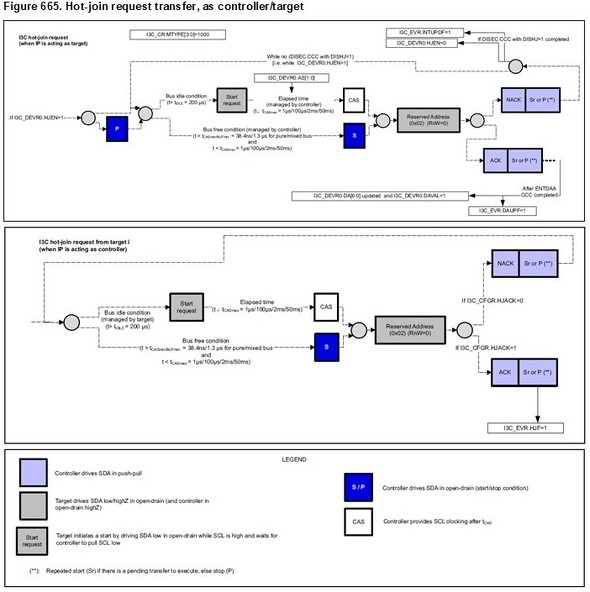
 図2に、STM32H5のホットジョインリクエストの一部の手順をマニュアルから抜粋しました。詳しい手順はマニュアル(外部リンク)を参照してください。

<strong>図2:STM32H5のホットジョインリクエスト手順(抜粋)</strong> 図2:STM32H5のホットジョインリクエスト手順(抜粋)[クリックで拡大]
STM32H562/H563/H573マイコン

インバンド割り込み

 I2Cでは、スレーブ側からマスター側に割り込み要求する場合は、割り込み用の制御線がSDAとSCL以外に必要でした。I3Cでは、この点を改善しSDAとSCLの信号操作で、割り込みを要求できるようになっています。

  1. バスフリーの状態(SCLがハイレベル)の時に、ターゲットはSDAをローレベルにする。
  2. コントローラーはSDAがローレベルになったことを認識し、SCLをローレベルにする。
  3. ターゲットは自身のアドレスを出力する。
  4. コントローラーはSCLを出力してアドレスを検出し、割り込み要求のあったターゲットを認識する。

 詳細および具体的な方法については、各製品のマニュアルを参照してください(図3

<strong>図3:インバンド割込みの手順</strong> 図3:インバンド割込みの手順[クリックで拡大]

Copyright © ITmedia, Inc. All Rights Reserved.

特別協賛PR
スポンサーからのお知らせPR
Pickup ContentsPR
Special SitePR
あなたにおすすめの記事PR

RSSフィード

公式SNS

EDN 海外ネットワーク

All material on this site Copyright © ITmedia, Inc. All Rights Reserved.
This site contains articles under license from AspenCore LLC.